Zuhören. Nachfragen. Verstehen.

So beginnt GreenGate im Regelfall

jede Beziehung mit neuen Partnern

Softwarelösungen für verschiedene Einsatzbereiche.  

Hier kennen wir uns aus

Zuhören. Nachfragen. Verstehen.

Mit GreenGate-Lösungen für Instandhaltung, Betriebsführung, Asset-Management und Workforce Management arbeiten mehr als 350 Unternehmen aus den Bereichen Ver- und Entsorgung, WindenergieWasserwirtschaft, Industrie und Servicedienstleister.

Zuhören. Nachfragen. Verstehen. So beginnt GreenGate im Regelfall jede Beziehung mit neuen Partnern. Das ist nicht nur der Tatsache geschuldet, dass wir einen verständigen Dialog auf Augenhöhe per se schätzen. Nur so sind wir in der Lage, für jede Anforderung das richtige, individuelle Lösungsprofil zu entwerfen.

Unsere Leistungen bei Software und Services basieren dabei auf einem Qualitätsanspruch mit klaren Kriterien: Wir wollen zeitnah messbare Resultate beim Kunden erzielen, Lösungen, die in der Praxis vor Ort funktionieren und Anwender, die das Erreichte nach Wunsch und Bedarf weiterentwickeln können.

Themenbibliothek

  • Qualifikationsmanagement
  • Risikobewertung
  • Feuerlöscher, Brandmeldeanlagen
  • Leitern, Tore, Tritte
  • Kennzahlen
  • Elektrische Prüfung ortsveränderlicher Betriebsmittel nach DGUV
  • Störmanagement
  • LifeCycle Management
  • Schnittstellen/Anbindung an externe Systeme
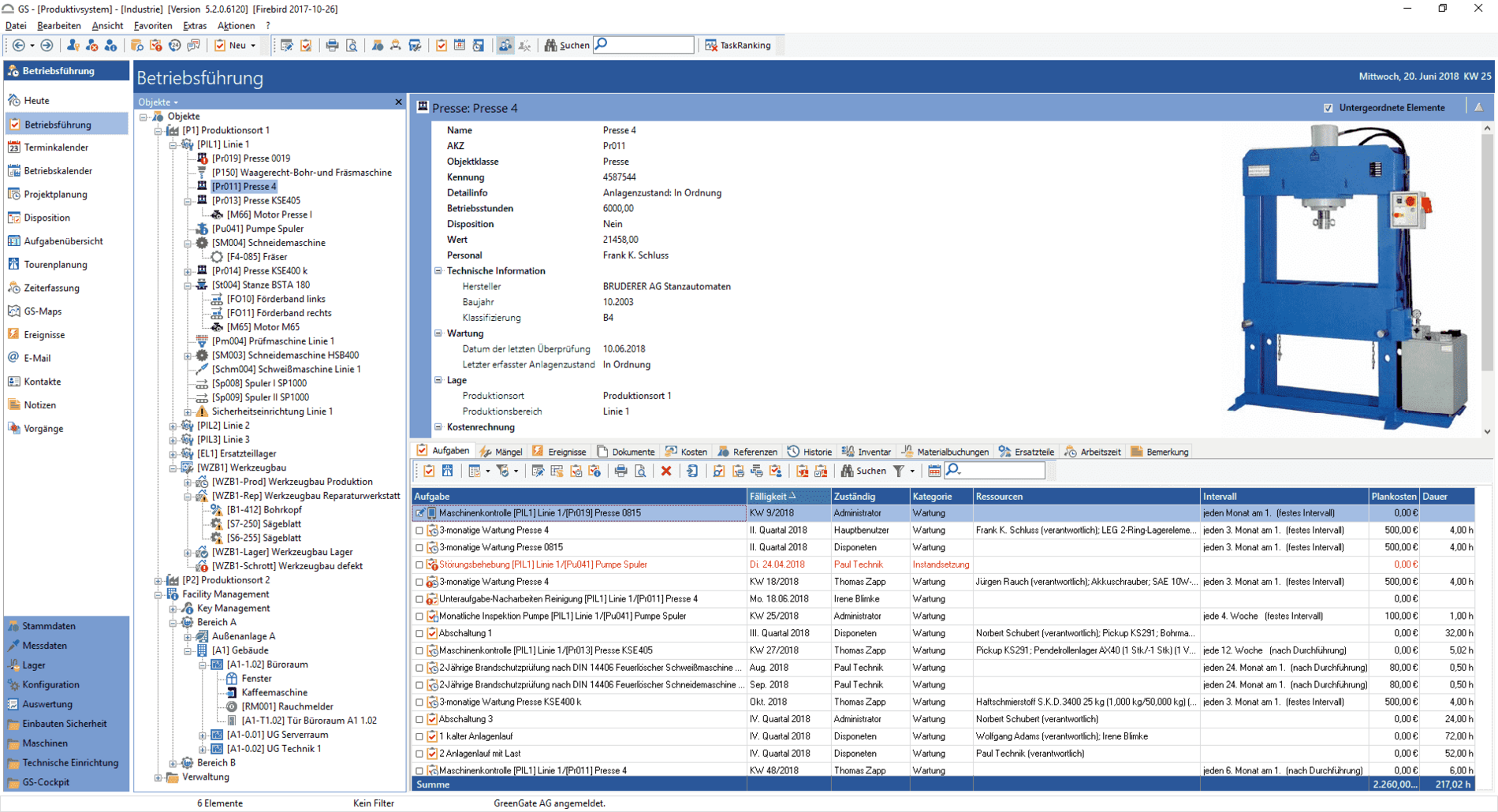
Qualifikationsmanagement

Verwaltung von Qualifikationen für Personal und Betriebsmittel unter Berücksichtigung von Ablaufdaten. Hinterlegung von benötigten Qualifikationen bei allen Arbeitsaufträgen und Störungsarten.

Risikobewertung

Bewertung von Ausfallrisiko und Wichtigkeit jedes einzelnen Assets, um eine risikobasierte Instandhaltungsstrategie umzusetzen.

Feuerlöscher, Brandmeldeanlagen

Fristgerechte Durchführung aller Inspektions- und Wartungsarbeiten mittels Checklisten für brandschutztechnische Einrichtungen gemäß gesetzlicher Vorgaben.

Leitern, Tore, Tritte

Regelmäßige Überprüfung nach sicherheitsrelevanten und technischen Kriterien gemäß einschlägigen Regelwerken (DGUV Vorschrift 208-016, BetrSichV).

Kennzahlen

Generierung von Kennzahlen zum Leistungsstand (offene Aufträge) nach Abteilung oder Anlagenteilen (Backlog). Kennzahlen zu Ausfall- bzw. Verfügbarkeitszeiten.
 

Elektrische Prüfung ortsveränderlicher Betriebsmittel nach DGUV

Die Prüfung von ortsveränderlichen Elektrogeräten (Kleingeräteprüfung) nach DGUV Vorschrift 3 im Sinne der Unfallverhütungsvorschrift betrifft alle Gegenstände, die als Ganzes oder in einzelnen Teilen dem Anwenden elektrischer Energie dienen. Jede Prüfung wird im System dokumentiert und nach Gültigkeitsdauer automatisch neu terminiert.

Störmanagement

Abbildung der kompletten Prozesskette von der Störmeldung über die Instandsetzung bis hin zur Störstatistik. Hinterlegung von vordefinierten Instandsetzungsmaßnahmen je nach Störungsmeldung möglich. 

LifeCycle Management

Nachverfolgung aller Ein-/Ausbauten und Instandhaltungsmaßnahmen von Anlagenkomponenten und Ersatzteilen über die gesamte Lebensdauer.

Schnittstellen/Anbindung an externe Systeme

Realisierung von Schnittstellen zu externen Systemen  über integrierte Programmierschnittstellen. Schnittstellen können dateibasiert, über Webservices oder auch als individuelle Schnittstellenanwendungen realisiert werden.

Diese Kunden vertrauen auf GreenGate

«Die Instandhalter haben bei der Einführung binnen 15 Minuten verstanden, wie die Software zu bedienen ist und Aufträge geschrieben werden müssen»

Ferdinand Pick
IH-Technik - Instandhaltungsplanung,
screen1